I am a new user.
I use TortoiseGit extensively day to day from Windows Explorer without issues; get a context menu; get icon overlays showing file status.
I don't get any of that in my XYplorer.
I am running Windows 64 and latest versions of XYplorer and TortoiseGit, reinstalled them all today trying to get this working.
I have read several posts and believe that I do have the 32 bit version of shell extension installed, this is a specific installation option for TortoiseGit. I have XYplorer->Configuration->Shell Integeration->64-bit Windows, both show real System32 Directory and show the 64 bit context menu selected.
Is there something I am missing here? To be clear, all works fine from Windows Explorer so believe that my issue lies with my setup of XYPlorer not tortoisegit.
TortoiseGit Menu and IconOverlays Not Showing
Re: TortoiseGit Menu and IconOverlays Not Showing
[ ] Configuration | Shell Integration | 64-bit Windows | Show the 64-bit context menu
Disable that for the moment
After doing this:
If you don't get the context menu entries of TortoiseGit in neither the normal XY right click context menu on a folder NOR when you switch
to the 64-bit context menu ("Show 64-bit Context Menu as an entry in the normal XY context menu)...
Show a screenshot of the Configuration screen for General - Menus, Mouse, Safety
Apart from that, which Windows do you use (7, 8, 8.1, 10)? and which TortoiseGit version?
Disable that for the moment
After doing this:
If you don't get the context menu entries of TortoiseGit in neither the normal XY right click context menu on a folder NOR when you switch
to the 64-bit context menu ("Show 64-bit Context Menu as an entry in the normal XY context menu)...
Show a screenshot of the Configuration screen for General - Menus, Mouse, Safety
Apart from that, which Windows do you use (7, 8, 8.1, 10)? and which TortoiseGit version?
One of my scripts helped you out? Please donate via Paypal
Re: TortoiseGit Menu and IconOverlays Not Showing
Thanks for the quick response.
Disabling the x64 menu did not help. I also did not find it on the x64 explicit menu.
config.png : this is the xyplorer general-menus, mouse and safety configuration screen
tortoise.png : the about screen for tortoise (I am showing the latest beta version but installed this only have latest stable release was not working, can roll back if you think it will help but I'm told latest beta is very stable and as noted works fine from Windows Explorer)
windows.png : about system for windows, x64
explorer.png : this is a snippet of a dir shown in Windows Explorer, shows all the icon overlays and context menu (although not in snippet)
xyplorer.png : this is the same dir as shown in explorer.png but in xyplorer, no icon overlays and no context menu
is there some place in windows registry or appdata that the menu items are being picked up that I can check?
I've had trouble in the past with icon overlays but now manually edit their names so that TortoiseGit icons are always at the top of the list in registry.
Disabling the x64 menu did not help. I also did not find it on the x64 explicit menu.
config.png : this is the xyplorer general-menus, mouse and safety configuration screen
tortoise.png : the about screen for tortoise (I am showing the latest beta version but installed this only have latest stable release was not working, can roll back if you think it will help but I'm told latest beta is very stable and as noted works fine from Windows Explorer)
windows.png : about system for windows, x64
explorer.png : this is a snippet of a dir shown in Windows Explorer, shows all the icon overlays and context menu (although not in snippet)
xyplorer.png : this is the same dir as shown in explorer.png but in xyplorer, no icon overlays and no context menu
is there some place in windows registry or appdata that the menu items are being picked up that I can check?
I've had trouble in the past with icon overlays but now manually edit their names so that TortoiseGit icons are always at the top of the list in registry.
- Attachments
-
- same example dir shown in XYplorer
- xyplorer.PNG (165.86 KiB) Viewed 8248 times
-
- example dir in Windows Explorer
- explorer.PNG (139.64 KiB) Viewed 8248 times
-
- Windows do you use (7, 8, 8.1, 10)?
- Windows.PNG (30.58 KiB) Viewed 8248 times
-
- TortoiseGit version?
- Tortoise.PNG (32.1 KiB) Viewed 8248 times
-
- screenshot of the Configuration screen for General - Menus, Mouse, Safety
- config.PNG (43.19 KiB) Viewed 8248 times
Re: TortoiseGit Menu and IconOverlays Not Showing
My guess was: Configuration | Menus, Mouse, Safety | Context Menus | Hide shell extensions from shell context menu
But it isn't enabled...
And I guess you also have
Configuration | Refresh, Icons, History | Icons | Show icon overlays
already checked...
Under a current (Anniversary update) Win 10 Enterprise with the current beta of XY and (same version as yours)
TortoiseGit (32-bit extension checked during installation), I get overlay icons and Tortoise menus in both 32-bit
and 64-bit context menus in XY...
Enter in the address bar, hit {ENTER}. A new instance should start. You don't see overlay
icons (after activating Configuration | Refresh, Icons, History | Icons | Show icon overlays) and Tortoise context
menu entries in that instance, do you?
But it isn't enabled...
And I guess you also have
Configuration | Refresh, Icons, History | Icons | Show icon overlays
already checked...
Under a current (Anniversary update) Win 10 Enterprise with the current beta of XY and (same version as yours)
TortoiseGit (32-bit extension checked during installation), I get overlay icons and Tortoise menus in both 32-bit
and 64-bit context menus in XY...
Enter
Code: Select all
fresh;icons (after activating Configuration | Refresh, Icons, History | Icons | Show icon overlays) and Tortoise context
menu entries in that instance, do you?
One of my scripts helped you out? Please donate via Paypal
Re: TortoiseGit Menu and IconOverlays Not Showing
Thanks for the ongoing help; it is close. I now have the context menu but no icon overlays; although they briefly appeared after rolling back a dropbox update that renamed their icon overlays in the registry.
Some of these issues are traceable I think to a very recent update of dropbox 16.4.x -> 17.4.33, when I roll back from this update the icons appear, after the update the icons are gone. One important change in the dropbox update was their renaming of their icons in the registry to all start with two spaces and thus sorting to the top of the list. I have edited the icon overlay names in the registry to put the the TortoiseGit icons back at the front of the list but while this seems to fix the issue in other applications it doesn't in xyplorer.
I have attached some screen shots showing xyplorer config for icon overlays checked, and an example dir under git control in windows explorer (icon overlays okay), xplorer2 (icon overlays okay), xyplorer icon overlays not visible.
Some of these issues are traceable I think to a very recent update of dropbox 16.4.x -> 17.4.33, when I roll back from this update the icons appear, after the update the icons are gone. One important change in the dropbox update was their renaming of their icons in the registry to all start with two spaces and thus sorting to the top of the list. I have edited the icon overlay names in the registry to put the the TortoiseGit icons back at the front of the list but while this seems to fix the issue in other applications it doesn't in xyplorer.
I have attached some screen shots showing xyplorer config for icon overlays checked, and an example dir under git control in windows explorer (icon overlays okay), xplorer2 (icon overlays okay), xyplorer icon overlays not visible.
- Attachments
-
- same eg dir shown in windows explorer, icon overlays ok
- explorer.png (77.49 KiB) Viewed 8225 times
-
- same eg dir shown in xplorer2, icon overlays okay
- xplorer2.png (76.58 KiB) Viewed 8225 times
-
- eg dir in xyplorer under git control but no icons (context menu does work although not seen)
- xyplorer.png (64.99 KiB) Viewed 8225 times
-
- xyplorer config, icon overlay on
- config.png (50.54 KiB) Viewed 8225 times
Re: TortoiseGit Menu and IconOverlays Not Showing
Sorry but I can't comment on that (modifying the registry to provoke a specific behavior). At last it seems there is room for improvement in XY when all other applications don't struggle with your modifications...
One of my scripts helped you out? Please donate via Paypal
-
admin
- Site Admin
- Posts: 64857
- Joined: 22 May 2004 16:48
- Location: Win8.1, Win10, Win11, all @100%
- Contact:
Re: TortoiseGit Menu and IconOverlays Not Showing
The other apps are 64-bit apps I assume.
Conc. the registry you should look for the Wow6432Node branch.
Here some info I just googled
http://windowsitpro.com/systems-managem ... try-subkey
http://windowsitpro.com/site-files/wind ... gistry.gif
Conc. the registry you should look for the Wow6432Node branch.
Here some info I just googled
http://windowsitpro.com/systems-managem ... try-subkey
http://windowsitpro.com/site-files/wind ... gistry.gif
FAQ | XY News RSS | XY X
Re: TortoiseGit Menu and IconOverlays Not Showing
Excellent point; thank you.
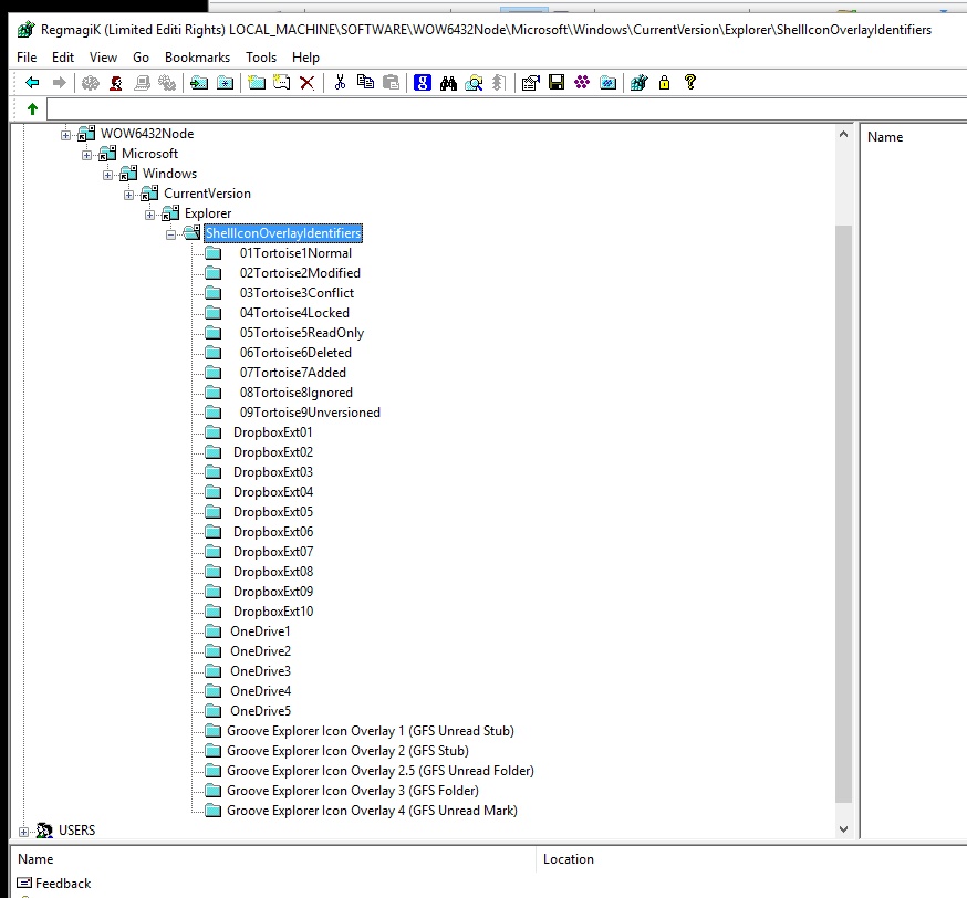
edited Wow6432Node as you suggested to ensure TortoiseGit icon overlays sort to top of list. All now works as expected. Note no changes to registry except a renaming of the icon overlays so that the sort order changes.
For anyone else following, see attached before and after registry screenshots.
Thanks to both highend and admin for helping me sort through this. All very obvious once you know how
edited Wow6432Node as you suggested to ensure TortoiseGit icon overlays sort to top of list. All now works as expected. Note no changes to registry except a renaming of the icon overlays so that the sort order changes.
For anyone else following, see attached before and after registry screenshots.
Thanks to both highend and admin for helping me sort through this. All very obvious once you know how
- Attachments
-
- after edit, tortoise git icons sort to top and appear in xyplorer
- 32bit-registry-fixed.png (52.01 KiB) Viewed 8214 times
-
- registry prior to fix; with this ordering no git icon overlays appear
- 32bit-registry.png (39.7 KiB) Viewed 8214 times
-
admin
- Site Admin
- Posts: 64857
- Joined: 22 May 2004 16:48
- Location: Win8.1, Win10, Win11, all @100%
- Contact:
Re: TortoiseGit Menu and IconOverlays Not Showing
Cool, thanks for sharing the solution. 
FAQ | XY News RSS | XY X
Re: TortoiseGit Menu and IconOverlays Not Showing
BTW, Dropbox criminally does this EACH and every time they update, which is usually at least once a month.
I have to search the registry for both entries (there are two) and delete them just as listed above.
I have to search the registry for both entries (there are two) and delete them just as listed above.
XYplorer Beta Club