questions about branch view
questions about branch view
1. how to automatically select other files in same folder? example:
there are many folders and files in branch view. some folder contains 20 files, 1 of them is selected
(using a hotkey) how to expand selection from that 1 file to all 20 files?
i tried to guess and entered these strange(seemingly) lines but in vain:
selfilter curfolder, f, name, 1
selfilter siblings, f, name, 1
2. how to hide the sort headers permanently? there is only 1 column in my case: name
i would like to have the sort headers always hidden. but they are displayed in branch view despite any options i choose in configuration/main menu
3. how to always show absolutely not truncated titles in the 'name' column?
usually the 'name' column is expanded according to the longest item in navigation panel. which is good
but sometimes a title is truncated. like in case of a file which has these properties: Len (Full Path): 132 (179) characters
the last 3 characters are not visible (3 unwanted dots are visible instead)
though width of a screen (and width of the navigation panel) allow to display much more
after manual stretching of the column (so that all characters were visible), pressing the 'autosize columns now' command leads to truncation again
switching to other tab (and then returning to this tab) also leads to truncation again
this behaviour is seen in branch view (this file is displayed not truncated when branch view is not active)
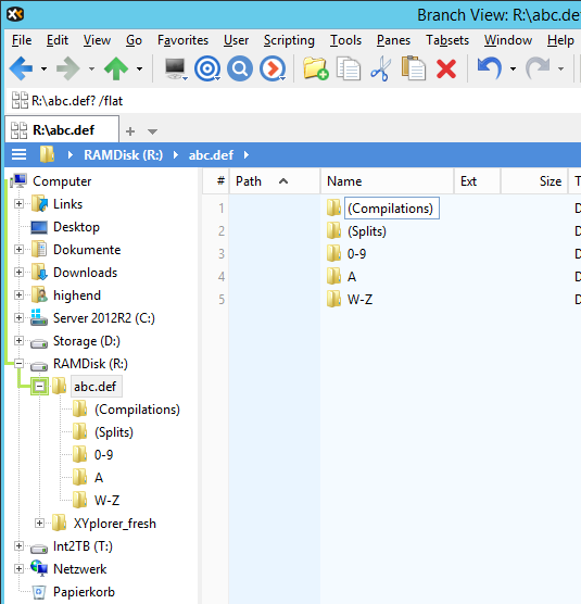
4. how to always see all folders sorted equally? they may have different sort order in tree and in navigation panel. example:
- the order of 5 folders in tree and in navigation panel (not branch view): (Compilations) (Splits) 0-9 A W-Z
- the order of 5 folders in navigation panel (branch view): 0-9 (Compilations) (Splits) A W-Z
the order in branch view is wrong
5. how to display files below folders? for example, folder1 contains: folder2, file1, file2. in branch view i see files above the folder2
there are many folders and files in branch view. some folder contains 20 files, 1 of them is selected
(using a hotkey) how to expand selection from that 1 file to all 20 files?
i tried to guess and entered these strange(seemingly) lines but in vain:
selfilter curfolder, f, name, 1
selfilter siblings, f, name, 1
2. how to hide the sort headers permanently? there is only 1 column in my case: name
i would like to have the sort headers always hidden. but they are displayed in branch view despite any options i choose in configuration/main menu
3. how to always show absolutely not truncated titles in the 'name' column?
usually the 'name' column is expanded according to the longest item in navigation panel. which is good
but sometimes a title is truncated. like in case of a file which has these properties: Len (Full Path): 132 (179) characters
the last 3 characters are not visible (3 unwanted dots are visible instead)
though width of a screen (and width of the navigation panel) allow to display much more
after manual stretching of the column (so that all characters were visible), pressing the 'autosize columns now' command leads to truncation again
switching to other tab (and then returning to this tab) also leads to truncation again
this behaviour is seen in branch view (this file is displayed not truncated when branch view is not active)
4. how to always see all folders sorted equally? they may have different sort order in tree and in navigation panel. example:
- the order of 5 folders in tree and in navigation panel (not branch view): (Compilations) (Splits) 0-9 A W-Z
- the order of 5 folders in navigation panel (branch view): 0-9 (Compilations) (Splits) A W-Z
the order in branch view is wrong
5. how to display files below folders? for example, folder1 contains: folder2, file1, file2. in branch view i see files above the folder2
Re: questions about branch view
1.
2.
Configuration | General | Sort and Rename | Sort | [ ] Show sort headers in all views?
Code: Select all
selectitems quicksearch("/nf", gpc(gettoken(<get SelectedItemsPathNames |>, 1, "|"), "component", -2, 1), "|"), 2;
Configuration | General | Sort and Rename | Sort | [ ] Show sort headers in all views?
One of my scripts helped you out? Please donate via Paypal
Re: questions about branch view
highend
1. in this example:
if i select any file in folder1 and run the script, then the file 01 from folder2 gets also selected
if i rename 2 files from folder2 (01-->04 and 02-->05), then the error is absent
if i select any file in folder2 and run the script, then the file 01 from folder1 gets also selected
2. Show sort headers in all views is disabled. sort headers are absent in regular view and are present in branch view
1. in this example:
Code: Select all
1997 - Sin-City
01 - Sin-City.flac
02 - Shot Gun Blue.flac
03 - Sin-City (Short Mix).flac
1998 - Soul-Freak
01 - Sin-City.flac
02 - Soul-Freak.flac
if i rename 2 files from folder2 (01-->04 and 02-->05), then the error is absent
if i select any file in folder2 and run the script, then the file 01 from folder1 gets also selected
2. Show sort headers in all views is disabled. sort headers are absent in regular view and are present in branch view
Re: questions about branch view
1. Slightly changed command:
2.
You need this tweak:
SortHeadersOffInDetailsToo=1
Code: Select all
selectitems quicksearch("/nf", gpc(gettoken(<get SelectedItemsPathNames |>, 1, "|"), "component", -2, 1), "|"), 2;You need this tweak:
SortHeadersOffInDetailsToo=1
One of my scripts helped you out? Please donate via Paypal
Re: questions about branch view
1. it seems that now it's working correctly, thank you. i will continue to test the script later and i will write if something goes wrong
2. this tweak helped. is there a thread/site where i can learn in details what do all the lines in the ini-file mean? i tried to find such source but with no success
the sad aspect is that now i'm faced with a dilemma: to use the tweak and have new problems or to forget about this useful tweak
problems include the following:
a) part 3 from the post 1 (until the issue which is mentioned there is solved)
b) new unsightly look in the bottom of the 'tab-bar' area (i wrote the detailed description but then decided not to post it here because it is seemingly off-topic)
2. this tweak helped. is there a thread/site where i can learn in details what do all the lines in the ini-file mean? i tried to find such source but with no success
the sad aspect is that now i'm faced with a dilemma: to use the tweak and have new problems or to forget about this useful tweak
problems include the following:
a) part 3 from the post 1 (until the issue which is mentioned there is solved)
b) new unsightly look in the bottom of the 'tab-bar' area (i wrote the detailed description but then decided not to post it here because it is seemingly off-topic)
Re: questions about branch view
Nopeis there a thread/site where i can learn in details what do all the lines in the ini-file mean?
One of my scripts helped you out? Please donate via Paypal
Re: questions about branch view
speaking about part 3 from the post 1. now i use a small semblance of a real solution:
as i found out, this code changes the name column width from 1000 to 1052
because pressing the button (with this code) once leads to appearing of the status bar message: name column width: 1052
while pressing the button (with this code) twice leads to appearing of the status bar message: name column width: 1104
so it means that 1000 is the limit for some reason. and i'm trying to make it higher
search in ini-file only revealed this interesting line: FPWidth=1000
since the info about ini is absent, i don't know what does this line mean but changing it to 1100 or 1200 gave nothing anyway
Code: Select all
#373; #373; #373; #373; #373; #373; #373; #373; #373; #373; #373; #373; #373because pressing the button (with this code) once leads to appearing of the status bar message: name column width: 1052
while pressing the button (with this code) twice leads to appearing of the status bar message: name column width: 1104
so it means that 1000 is the limit for some reason. and i'm trying to make it higher
search in ini-file only revealed this interesting line: FPWidth=1000
since the info about ini is absent, i don't know what does this line mean but changing it to 1100 or 1200 gave nothing anyway
Re: questions about branch view
Configuration | Colors and Styles | Styles | Autosize columns maximum width (0 = unlimited)
Iirc the max value is limited. Don't know if the 0 really lifts that
Try a real value in there, e.g. 1500
Iirc the max value is limited. Don't know if the 0 really lifts that
Try a real value in there, e.g. 1500
One of my scripts helped you out? Please donate via Paypal
Re: questions about branch view
3. the xyplorer help states that the max value is 9999. there is also this explanation there:
the default setting "0" ("unlimited") is actually limited to 1000 pixels internally
so your advice turned out to be useful because i changed 0 to 1500 and it works
i'm not completely sure that the problem is gone but at the moment it looks like solved
4-5. what settings could be responsible for the mentioned above wrong sort order of folder names and wrong order of files and folders?
this is what i have now:
sort folders apart - yes
keep folders on top - yes
sort folders always ascending - yes
mixed sort on date columns - yes, mixed sort on tag columns - no, mixed sort on path columns - yes
natural numeric sort order - yes
sort filenames by base - yes
sort size columns descending by default - yes, sort date columns descending by default - yes
keep current item in view after resorting - yes
scroll to top after resorting - no
there is 1 more aspect: when entering the tab with those 5 folders (from the post 1), in branch view the sort is performed correctly but during the first ~1-2 seconds only (until the content is completely loaded)
then the order is automatically becomes wrong: the problematic '0-9' folder automatically moves to the very top (while it stays not at the top both in the tree and outside the branch view)
6. i see the vertical scroll (of navigation panel) in branch view only
this scroll looks like slightly shifted to the bottom (after the sort headers were hidden)
so here is the new small question: is it possible to move up this scroll by 1 pixel?
the default setting "0" ("unlimited") is actually limited to 1000 pixels internally
so your advice turned out to be useful because i changed 0 to 1500 and it works
i'm not completely sure that the problem is gone but at the moment it looks like solved
4-5. what settings could be responsible for the mentioned above wrong sort order of folder names and wrong order of files and folders?
this is what i have now:
sort folders apart - yes
keep folders on top - yes
sort folders always ascending - yes
mixed sort on date columns - yes, mixed sort on tag columns - no, mixed sort on path columns - yes
natural numeric sort order - yes
sort filenames by base - yes
sort size columns descending by default - yes, sort date columns descending by default - yes
keep current item in view after resorting - yes
scroll to top after resorting - no
there is 1 more aspect: when entering the tab with those 5 folders (from the post 1), in branch view the sort is performed correctly but during the first ~1-2 seconds only (until the content is completely loaded)
then the order is automatically becomes wrong: the problematic '0-9' folder automatically moves to the very top (while it stays not at the top both in the tree and outside the branch view)
6. i see the vertical scroll (of navigation panel) in branch view only
this scroll looks like slightly shifted to the bottom (after the sort headers were hidden)
so here is the new small question: is it possible to move up this scroll by 1 pixel?
Re: questions about branch view
(the quote is from other thread)highend wrote:I didn't understand your (Compiliation... Split..., etc.) so without showing a real word
example -> Nothing to add to that topic
4. example: there are 5 folders:
Code: Select all
(Compilations)
(Splits)
0-9
A
W-Zbut in navigation panel (branch view) the order is wrong:
Code: Select all
0-9
(Compilations)
(Splits)
A
W-Zafter 1-2 seconds the order is automatically becomes wrong
5. this is another problem which is related to sort order in branch view
example: folder1 contains these 3 items:
Code: Select all
folder2
file1
file2but in navigation panel (branch view) the order is wrong:
Code: Select all
file1
file2
folder2using the scripting/ini-file, is it possible at all to make some tiny changes to the way the scrolls look?
for instance:
- move the scroll up by 1 pixel (in navigation panel) OR stretch the scroll up by 1 pixel (in navigation panel)
- stretch the scroll up by 1 pixel (in tree)
Re: questions about branch view
4. Not here
Show a screenshot of Configuration | General | Sort and Rename
5. Imho this is just the way how a branch view is displayed. You see the files inside a folder first and afterwards additional subfolders.
For me it made always sense this way... Don't know if this behavior is changeable...
5. Imho this is just the way how a branch view is displayed. You see the files inside a folder first and afterwards additional subfolders.
For me it made always sense this way... Don't know if this behavior is changeable...
One of my scripts helped you out? Please donate via Paypal
Re: questions about branch view
And now another screenshot of this testdata (exactly with the same folder names like in mine) please
One of my scripts helped you out? Please donate via Paypal
Re: questions about branch view
With:
Configuration | General | Sort and Rename | Sort | [x] Show sort headers in all views
SortHeadersOffInDetailsToo=0
Configuration | General | Sort and Rename | Sort | [x] Show sort headers in all views
SortHeadersOffInDetailsToo=0
One of my scripts helped you out? Please donate via Paypal
XYplorer Beta Club